ServerPackCreator:Minecraft服务器包自动化生成终极指南 [特殊字符]
ServerPackCreator:Minecraft服务器包自动化生成终极指南 🚀
【免费下载链接】ServerPackCreator Create a server pack from a Minecraft Forge, NeoForge, Fabric, LegacyFabric or Quilt modpack! 项目地址: https://gitcode.com/gh_mirrors/se/ServerPackCreator
ServerPackCreator是一款革命性的Minecraft服务器管理工具,专为简化服务器包创建流程而生。通过智能化的Minecraft服务器包生成技术,这款工具能够自动识别客户端专用模组并生成对应的服务器配置,彻底告别手动配置的繁琐过程。无论您是运营小型私人服务器还是大型社区服,它都能成为您的得力助手!
🎯 为什么你需要ServerPackCreator
想象一下:您刚刚在CurseForge上找到一个超棒的整合包,但想要和朋友一起在服务器上玩时,却发现客户端模组导致各种兼容性问题。ServerPackCreator就是为解决这个痛点而生的!
核心优势速览:
-
🖥️ 三合一操作模式:图形界面适合新手,命令行支持自动化,Web服务便于远程管理。
-
🔧 全平台兼容:支持Forge、Fabric、NeoForge等所有主流模组加载器。
-
🧠 智能模组过滤:内置20+常见客户端模组的自动识别系统。
📱 图形界面:新手友好型配置
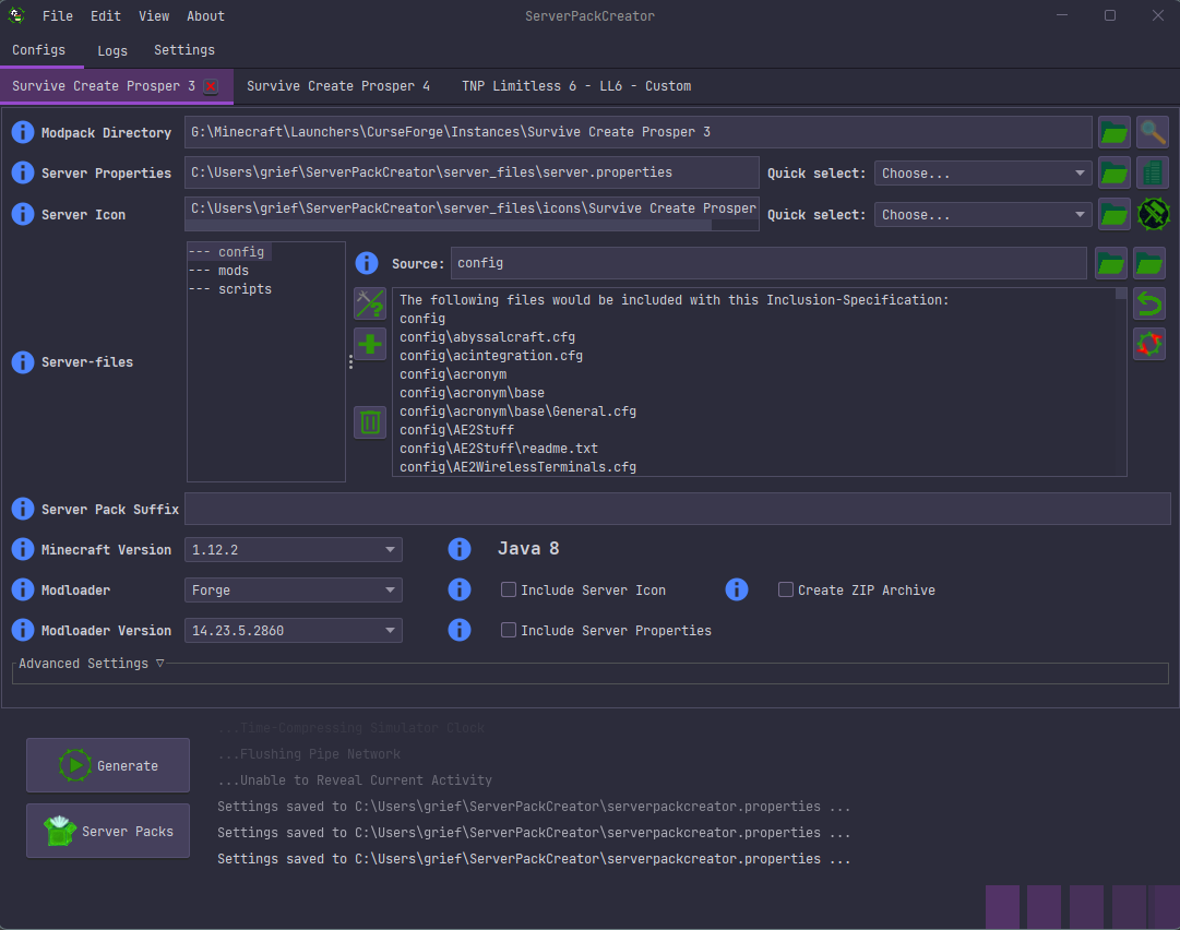
ServerPackCreator主界面展示了完整的配置选项,包括模组包选择、版本设置和文件包含配置
第一步:选择模组包目录 在界面上方的"Modpack Directory"字段中,选择您的Minecraft实例文件夹。通常路径类似:C:MinecraftLaunchersCurseForgeInstances您的整合包名称
第二步:配置基础设置
- 选择Minecraft版本(如1.16.5)
- 选择模组加载器(如Forge)
- 设置Java版本(推荐Java 8+)
第三步:包含必要文件 在"Inclusion Specification"列表中,勾选需要包含在服务器包中的配置文件、脚本和其他资源。
🌐 Web服务:远程管理的完美解决方案
Web界面支持直接上传模组包ZIP文件,非常适合团队协作
Web服务模式让您能够:
-
📤 上传现有整合包:支持CurseForge、Modrinth等平台的ZIP文件。
-
🔄 批量处理:同时管理多个服务器包的生成任务。
-
📊 实时监控:随时查看生成进度和错误日志。
🎓 详细配置指南:掌握每个细节
此界面通过编号标注了13个关键配置区域,确保您不会遗漏任何重要设置
关键配置要点:
- 模组包目录:指向您的Minecraft实例文件夹
- 服务器包后缀:用于版本区分和管理
- 过滤模组列表:排除客户端专用模组
- 自定义文件包含:添加服务器特有的配置文件
💻 命令行模式:为高级用户而生
CLI界面提供了完整的系统信息和配置检查功能
对于喜欢自动化的工作流程,命令行模式是您的最佳选择:
- 🤖 脚本化操作:集成到CI/CD流程中
- 📋 批量生成:一次性处理多个模组包
- 🔍 配置验证:在生成前检查所有设置
常用命令示例:
# 创建新的配置
java -jar ServerPackCreator-dev.jar --new-config
# 加载并编辑现有配置
java -jar ServerPackCreator-dev.jar --load-config
🔌 插件扩展:无限可能的定制化
插件系统允许您扩展工具的功能,实现完全定制化的工作流程
插件功能概览:
生成前预处理:在服务器包生成前执行自定义操作,如环境检查、版本验证等。
压缩前检查:在ZIP打包前进行最终验证,确保所有必要文件都已正确包含。
生成后部署:自动化部署到目标服务器,触发重启或通知机制。
🛠️ 实际工作流程演示
让我们看看一个完整的服务器包生成过程:
PreGeneration阶段:生成开始前的初始化操作
在此阶段可执行环境检查、版本验证等任务
PreZip阶段:ZIP压缩前的最终配置
确保所有必要文件已正确包含在最终包中
PostGeneration阶段:生成完成后的部署操作
可在此阶段触发服务器重启或通知机制
📚 官方资源与学习路径
该项目提供了丰富的学习资源:
核心文档:
- 官方文档
- API参考
插件开发示例:
- 插件示例项目
🎉 开始您的ServerPackCreator之旅
现在您已经了解了这款强大工具的核心功能,是时候亲自动手尝试了!
获取项目:
git clone https://gitcode.com/gh_mirrors/se/ServerPackCreator
快速启动:
- 确保安装Java 8或更高版本
- 运行图形界面或命令行版本
- 按照本文指南逐步配置
ServerPackCreator不仅简化了Minecraft服务器包生成过程,更为您提供了从新手到专家的完整成长路径。无论您是刚开始接触服务器管理,还是希望优化现有工作流程,这款工具都能满足您的需求!
🌟 专业提示:定期检查项目更新,ServerPackCreator团队持续改进功能并修复问题。加入社区讨论,与其他管理员分享经验和最佳实践!
【免费下载链接】ServerPackCreator Create a server pack from a Minecraft Forge, NeoForge, Fabric, LegacyFabric or Quilt modpack! 项目地址: https://gitcode.com/gh_mirrors/se/ServerPackCreator









