Kerberos协议概述
1. Kerberos协议概述
1.1 历史背景与设计目标
Kerberos是一种基于密钥的网络认证协议,由麻省理工学院(MIT)在20世纪80年代开发,其名称来源于希腊神话中的三头犬守护者。Kerberos的设计目标是在不安全的网络环境中提供强大的身份认证服务,确保通信双方的身份真实性。
1.2 核心设计原则
-
第三方信任模型:依赖可信的密钥分发中心(KDC)
-
对称加密基础:使用共享密钥进行加密认证
-
票据时效性:所有票据都有明确的有效期限制
-
单点登录体验:用户只需登录一次即可访问多个服务
2. Kerberos核心组件详解
2.1 密钥分发中心(KDC)
KDC是Kerberos体系的核心权威机构,包含两个关键服务:
认证服务(AS)
-
职责:验证用户初始身份,颁发票据授予票据(TGT)
-
工作时机:用户首次登录时激活
-
关键数据:存储所有用户的密码哈希,用于生成客户端密钥
票据授予服务(TGS)
-
职责:基于TGT颁发具体服务的访问票据
-
工作时机:用户请求访问特定服务时
-
关键数据:存储所有服务账户的密码哈希
2.2 票据(Ticket)系统
票据是Kerberos认证的核心载体,采用分层加密设计:
票据授予票据(TGT)
TGT结构:
- 客户端身份信息(用户名、域名)
- 时间戳和有效期(通常8-10小时)
- 客户端-TGS会话密钥(Client/TGS Session Key)
- 加密方式:使用TGS密钥(krbtgt账户的NTLM Hash)加密
服务票据(Service Ticket)
服务票据结构:
- 客户端身份信息
- 时间戳和有效期(较短,通常几分钟到几小时)
- 客户端-服务器会话密钥(Client/Server Session Key)
- 加密方式:使用目标服务的NTLM Hash加密
2.3 会话密钥(Session Key)机制
会话密钥是临时生成的对称密钥,用于保护客户端与各个服务之间的通信安全:
# 会话密钥生成原理(伪代码)
def generate_session_key():
# 使用强随机数生成器
random_bytes = os.urandom(16) # 128位密钥
session_key = hashlib.sha256(random_bytes).digest()[:16]
return session_key
3. Kerberos认证流程深度解析

3.1 第一阶段:初始认证(AS-REQ/AS-REP)
客户端请求(AS-REQ):
# 客户端发送的认证请求包含:
as_request = {
'username': 'alice', # 明文用户名
'domain': 'company.com', # 域名
'timestamp': current_time, # 当前时间戳
'requested_services': ['TGS'] # 请求TGS服务
}
AS响应(AS-REP):
# AS返回的响应包含双重加密结构:
as_response = {
'part_a': encrypt({
'client_tgs_session_key': session_key,
'tgt_validity': '8 hours'
}, client_key), # 使用客户端密钥加密
'part_b': encrypt({
'client_info': 'alice@company.com',
'client_tgs_session_key': session_key,
'timestamp': issuance_time
}, tgs_key) # 使用TGS密钥加密(TGT)
}
3.2 第二阶段:服务授权(TGS-REQ/TGS-REP)
客户端向TGS请求服务票据:
tgs_request = {
'tgt': encrypted_tgt, # 之前获得的TGT
'authenticator': encrypt({
'client_id': 'alice',
'timestamp': current_time
}, client_tgs_session_key), # 使用会话密钥加密
'requested_service': 'file_server'
}
TGS验证与响应:
# TGS验证步骤:
1. 使用TGS密钥解密TGT,获取client_tgs_session_key
2. 使用client_tgs_session_key解密authenticator
3. 验证时间戳 freshness(防止重放攻击)
4. 比较TGT和authenticator中的客户端身份信息
# 响应包含服务票据:
tgs_response = {
'service_ticket': encrypt({
'client_server_session_key': new_session_key,
'client_info': 'alice@company.com',
'validity_period': '1 hour'
}, service_key), # 使用服务密钥加密
'session_info': encrypt({
'client_server_session_key': new_session_key
}, client_tgs_session_key) # 客户端可解密部分
}
3.3 第三阶段:服务访问(AP-REQ/AP-REP)
客户端向服务端出示票据:
ap_request = {
'service_ticket': encrypted_service_ticket,
'authenticator': encrypt({
'client_id': 'alice',
'timestamp': current_time
}, client_server_session_key)
}
服务端验证流程:
def verify_service_ticket(ap_request):
# 1. 使用服务密钥解密服务票据
ticket_data = decrypt(ap_request.service_ticket, service_key)
# 2. 提取客户端-服务器会话密钥
client_server_key = ticket_data.client_server_session_key
# 3. 使用会话密钥解密认证器
authenticator = decrypt(ap_request.authenticator, client_server_key)
# 4. 验证时间戳和客户端身份
if not verify_timestamp(authenticator.timestamp):
return False # 可能为重放攻击
if authenticator.client_id != ticket_data.client_info:
return False # 身份不匹配
return True # 认证成功

票据生命周期:

4. Kerberos安全机制分析
4.1 重放攻击防护
Kerberos通过多重机制防御重放攻击:
时间戳验证:
def is_timestamp_valid(received_ts, current_ts, tolerance=5 * 60):
"""检查时间戳是否在可接受范围内(默认5分钟)"""
return abs(received_ts - current_ts) <= tolerance
票据单次使用:
-
认证器(Authenticator)设计为一次性使用
-
服务器维护最近接收的认证器缓存,拒绝重复使用
4.2 加密安全保障
# Kerberos使用的加密算法演进
encryption_algorithms = {
'Kerberos 4': 'DES', # 已淘汰,安全性不足
'Kerberos 5': 'AES-128/256', # 现代标准
'Windows扩展': 'RC4-HMAC' # 向后兼容
}
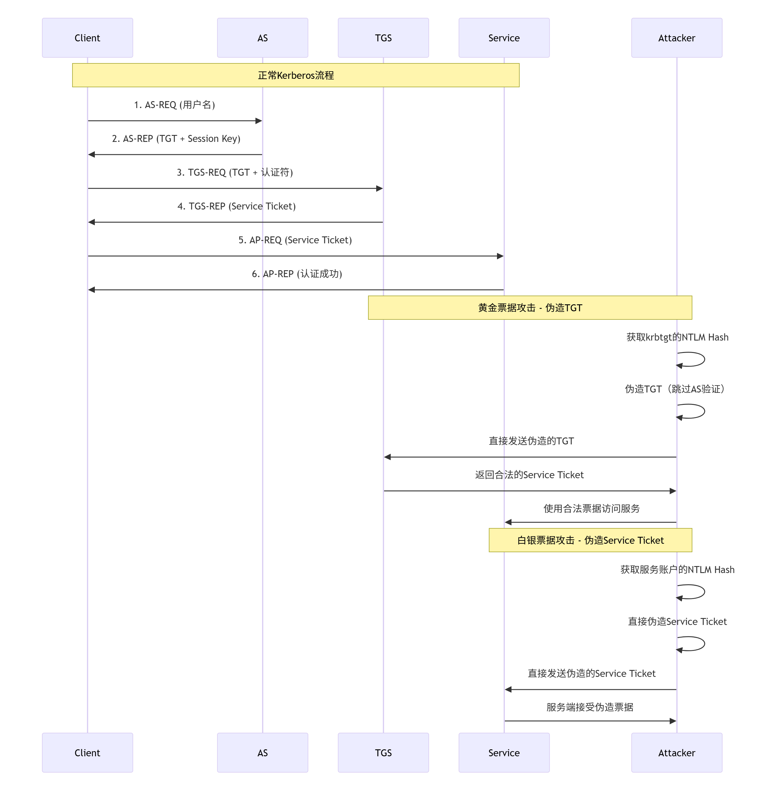
5. Kerberos攻击技术深度分析
5.1 票据伪造攻击
黄金票据(Golden Ticket)攻击
攻击原理:
-
获取krbtgt账户的NTLM Hash(域控制器的最高权限)
-
伪造任意用户的TGT,完全绕过KDC认证
技术实现:
def create_golden_ticket(krbtgt_hash, target_user, domain_sid):
# 使用krbtgt哈希生成伪造TGT
golden_tgt = {
'user_sid': f"{domain_sid}-500", # 管理员RID
'username': target_user,
'groups': ['Domain Admins', 'Enterprise Admins'],
'validity': '10 years', # 超长有效期
'session_key': generate_session_key()
}
# 使用krbtgt哈希加密伪造的TGT
encrypted_tgt = encrypt(golden_tgt, krbtgt_hash)
return encrypted_tgt
检测与防御:
-
监控krbtgt密码更改频率(正常情况应定期更改)
-
实施票据签名验证(PAC验证)
-
使用高级威胁检测工具监控异常票据活动
白银票据(Silver Ticket)攻击
攻击原理:
-
获取特定服务账户的NTLM Hash
-
伪造针对该服务的服务票据,绕过TGS验证
技术特点:
def create_silver_ticket(service_hash, target_service, client_user):
silver_ticket = {
'client_user': client_user,
'service_name': target_service,
'session_key': generate_session_key(),
'validity': '1 hour' # 较短有效期
}
# 使用服务账户哈希加密
encrypted_ticket = encrypt(silver_ticket, service_hash)
return encrypted_ticket

黄金票据 vs 白银票据:核心区别
黄金票据(Golden Ticket):伪造TGT
# 黄金票据攻击本质:伪造"身份证办理凭证"
golden_ticket_analogy = {
'攻击目标': 'TGT(票据授予票据)',
'类比': '伪造身份证办理机构的授权凭证',
'攻击点': '在客户端↔TGS之间',
'所需条件': 'krbtgt账户的NTLM Hash',
'影响范围': '整个域的所有服务'
}
白银票据(Silver Ticket):伪造服务票据
# 白银票据攻击本质:伪造具体服务的"入场券"
silver_ticket_analogy = {
'攻击目标': 'Service Ticket(服务票据)',
'类比': '直接伪造某个具体场所的入场券',
'攻击点': '在客户端↔服务端之间',
'所需条件': '目标服务账户的NTLM Hash',
'影响范围': '仅针对特定服务'
}
技术原理深度解析
黄金票据:为什么能绕过AS但不能绕过TGS?
攻击原理:
class GoldenTicketAttack:
def explain_mechanism(self):
"""
黄金票据攻击机制:
1. TGT是使用krbtgt账户的NTLM Hash加密的
2. 攻击者获取krbtgt Hash后,可以自己生成TGT
3. 但服务票据仍然需要向TGS请求获得
"""
attack_flow = {
'step1': '获取krbtgt的NTLM Hash',
'step2': '伪造TGT(包含任意用户信息)',
'step3': '向TGS发送伪造的TGT请求服务票据',
'step4': 'TGS验证TGT签名(使用krbtgt Hash)',
'step5': '由于签名正确,TGS返回合法服务票据',
'关键点': 'TGS只验证TGT签名,不验证用户密码'
}
为什么不能完全绕过KDC?
# TGS的验证逻辑
def tgs_verification_logic(received_tgt, authenticator):
# 1. 使用krbtgt Hash解密TGT(黄金票据能通过这步)
tgt_data = decrypt_tgt(received_tgt, krbtgt_hash)
# 2. 使用TGT中的会话密钥解密认证符
auth_data = decrypt_authenticator(authenticator, tgt_data.session_key)
# 3. 验证时间戳(防重放)
if not verify_timestamp(auth_data.timestamp):
return False
# 4. 比较客户端身份信息
if tgt_data.client_id == auth_data.client_id:
return True # 验证通过,发放服务票据
return False
白银票据:为什么能完全绕过KDC?
攻击原理:
class SilverTicketAttack:
def explain_mechanism(self):
"""
白银票据攻击机制:
1. 服务票据是使用服务账户的NTLM Hash加密的
2. 攻击者获取服务账户Hash后,直接伪造服务票据
3. 完全跳过AS和TGS,直接与服务端交互
"""
attack_flow = {
'step1': '获取目标服务账户的NTLM Hash',
'step2': '直接伪造服务票据(包含会话密钥)',
'step3': '向服务端发送伪造的服务票据',
'step4': '服务端验证票据签名(使用服务账户Hash)',
'step5': '由于签名正确,服务端接受连接',
'关键点': '服务端只验证票据签名,不联系KDC验证'
}
更准确的对比表:


|
特性 |
黄金票据(Golden Ticket) |
白银票据(Silver Ticket) |
|---|---|---|
|
伪造对象 |
TGT(票据授予票据) |
Service Ticket(服务票据) |
|
攻击阶段 |
在TGS之前介入 |
在AP-REQ阶段介入 |
|
加密密钥 |
krbtgt账户的NTLM Hash |
目标服务账户的NTLM Hash |
|
KDC交互 |
需要与TGS交互 |
完全绕过KDC |
|
检测难度 |
相对容易(有TGS日志) |
更难(无中心日志) |
|
影响范围 |
整个域的所有服务 |
仅特定服务 |
|
PAC验证 |
可能被PAC验证检测到 |
绕过PAC验证(如果服务端不严格) |

5.2 票据传递攻击(Pass-the-Ticket)
攻击场景:
-
Overpass-the-Hash:将用户哈希转换为Kerberos票据
-
Pass-the-Ticket:直接使用窃取的票据进行认证
防御措施:
# 增强的票据验证机制
def enhanced_ticket_validation(ticket, client_ip, device_info):
# 验证票据来源IP与历史模式是否一致
if not validate_ip_consistency(ticket, client_ip):
return False
# 验证设备指纹信息
if not validate_device_fingerprint(ticket, device_info):
return False
# 实施多因素认证
if requires_mfa(ticket.target_service):
return verify_mfa(client_user)
return True
5.3 Kerberos中继攻击
攻击原理:
-
攻击者截获Kerberos认证流量并转发到其他服务
-
利用服务端不验证请求来源的漏洞
防护方案:
-
实施SMB签名(SMB Signing)
-
启用EPA(Extended Protection for Authentication)
-
配置服务约束委派(Constrained Delegation)
6. Kerberos票据流转与交互关系表
Kerberos票据流转总览
|
票据类型 |
交互双方 |
产生步骤 |
输入材料 |
输出结果 |
下一步交给谁 |
票据作用与内容 |
|---|---|---|---|---|---|---|
|
TGT |
客户端 ↔ AS |
第一阶段 |
• 客户端:用户名 |
• 加密的TGT |
客户端保存,后续交给TGS |
作用:证明客户端已通过身份验证,有权向TGS请求服务票据 |
|
服务票据 |
客户端 ↔ TGS |
第二阶段 |
• 客户端:TGT + 认证符 |
• 加密的服务票据 |
客户端保存,后续交给目标服务端 |
作用:授权客户端访问特定服务 |
|
认证符 |
客户端 → TGS |
第二、三阶段 |
• 客户端:客户端身份 |
• 加密的认证符 |
随请求发送给验证方 |
作用:证明客户端是票据的合法持有者 |
详细交互流程表格
第一阶段:身份认证(AS交换)
|
步骤 |
发起方 |
接收方 |
发送内容 |
使用密钥 |
返回结果 |
下一步动作 |
|---|---|---|---|---|---|---|
|
1 |
客户端 |
AS |
AS-REQ: |
无加密 |
等待响应 |
等待AS验证 |
|
2 |
AS |
AD数据库 |
查询用户NTLM Hash |
系统内部 |
用户Hash |
生成会话密钥 |
|
3 |
AS |
客户端 |
AS-REP: |
Part A: 用户NTLM Hash |
加密的TGT和Session Key |
客户端解密Part A |
第二阶段:服务授权(TGS交换)
|
步骤 |
发起方 |
接收方 |
发送内容 |
使用密钥 |
返回结果 |
下一步动作 |
|---|---|---|---|---|---|---|
|
4 |
客户端 |
TGS |
TGS-REQ: |
认证符: Client/TGS Session Key |
等待响应 |
TGS验证TGT |
|
5 |
TGS |
AD数据库 |
查询服务账户NTLM Hash |
系统内部 |
服务账户Hash |
生成服务票据 |
|
6 |
TGS |
客户端 |
TGS-REP: |
服务票据: 服务账户NTLM Hash |
加密的服务票据 |
客户端准备访问服务 |
第三阶段:服务访问(AP交换)
|
步骤 |
发起方 |
接收方 |
发送内容 |
使用密钥 |
返回结果 |
下一步动作 |
|---|---|---|---|---|---|---|
|
7 |
客户端 |
服务端 |
AP-REQ: |
认证符: Client/Server Session Key |
等待验证 |
服务端解密验证 |
|
8 |
服务端 |
客户端 |
AP-REP: |
Client/Server Session Key |
认证成功确认 |
建立安全会话 |
密钥使用关系表
|
密钥类型 |
拥有者 |
生成者 |
使用场景 |
加密对象 |
验证者 |
|---|---|---|---|---|---|
|
用户NTLM Hash |
用户/AS |
系统(基于密码) |
AS-REP中加密Session Key |
Client/TGS Session Key |
客户端(解密) |
|
krbtgt NTLM Hash |
KDC |
域安装时生成 |
TGT的加密/解密 |
TGT票据 |
AS/TGS |
|
服务账户NTLM Hash |
服务端/KDC |
服务安装时设置 |
服务票据的加密/解密 |
Service Ticket |
TGS/服务端 |
|
Client/TGS Session Key |
客户端/TGS |
AS随机生成 |
TGS-REQ认证符加密 |
Authenticator |
TGS |
|
Client/Server Session Key |
客户端/服务端 |
TGS随机生成 |
AP-REQ认证符加密 |
Authenticator |
服务端 |
攻击路径与防御对应表
|
攻击类型 |
攻击目标票据 |
攻击者需要 |
攻击发生阶段 |
防御措施 |
|---|---|---|---|---|
|
黄金票据攻击 |
TGT |
krbtgt账户的NTLM Hash |
第一阶段后,第二阶段前 |
• 定期轮换krbtgt密码 |
|
白银票据攻击 |
服务票据 |
服务账户的NTLM Hash |
完全绕过前两阶段 |
• 使用gMSA账户 |
|
票据传递攻击 |
所有票据 |
窃取的有效票据 |
任何阶段 |
• 票据生命周期限制 |
|
重放攻击 |
认证符 |
截获的认证数据 |
第二、三阶段 |
• 时间戳验证 |
错误处理与异常流程
|
异常情况 |
检测点 |
处理动作 |
错误代码 |
后续流程 |
|---|---|---|---|---|
|
TGT过期 |
TGS |
拒绝请求,返回错误 |
KRB_AP_ERR_TKT_EXPIRED |
客户端重新向AS请求认证 |
|
服务票据过期 |
服务端 |
拒绝服务访问 |
KRB_AP_ERR_TKT_EXPIRED |
客户端重新向TGS请求服务票据 |
|
认证符时间戳偏差 |
TGS/服务端 |
拒绝请求 |
KRB_AP_ERR_SKEW |
客户端同步时间后重试 |
|
加密类型不匹配 |
所有阶段 |
协商或拒绝 |
KRB_AP_ERR_ETYPE_NOSUPP |
使用支持的加密类型重试 |
|
PAC验证失败 |
服务端 |
拒绝访问 |
KDC_ERR_PREAUTH_FAILED |
需要额外身份验证 |
这个完整的表格体系清晰地展示了Kerberos协议中所有票据的流转路径、交互关系和安全性考虑,为深入理解Kerberos认证机制提供了系统性的参考框架。








